關于StoryBoard
iOS5之后Apple提供了一種全新的方式來制作UI,那就是StoryBoard。簡單理解來說,可以把StoryBoard看做是一組viewController對應的xib,以及它們之間的轉換方式的集合。在StoryBoard中不僅可以看到每個ViewController的布局樣式,也可以明確地知道各個ViewController之間的轉換關系。相對于單個的xib,其代碼需求更少,也由于集合了各個xib,使得對于界面的理解和修改的速度也得到了更大提升。減少代碼量就是減少bug量,這也是程序開發中的真理之一。
在Xcode5之后,StoryBoard已經成為新建項目的默認配置,這也代表了Apple對開發者的建議和未來的方向。WWDC2013的各個Sample Code中也基本都使用了StoryBoard來進行演示。可以預見到,之后Apple必定會在這方面進行繼續強化,而反之純代碼或者單個xib的方式很可能不會再得到增強。
如果不考慮iOS版本的支持(其實說實話現在已經很少還見到要從iOS4開始支持的app了吧),現在StoryBoard面臨的最大問題就是多人協作。因為所有的UI都定義在一個文件中,因此很多開發者個人或企業的技術負責人認為StoryBoard是無法進行協作開發的,其實這更多的是一種對StoryBoard的陌生所造成的誤解。雖然Apple并沒有在WWDC明確提及,但是沒有人規定整個項目只能有一個StoryBoard文件。一種可行的做法是將項目的不同部分分解成若干個StoryBoard,并安排開發人員對自己的部分進行負責。簡單舉例比如一個有4個tab功能相互獨立的基于UITabBarViewController的應用,完全可以使用4個StoryBoard來分別代表4個tab,并在相互無干擾的情況下完成開發。這樣一來就不會存在所謂的沖突問題了。StoryBoard的API是如此簡單,現在的SDK中一共方法數量一只手就能數過來,所以具體方法在這里就不再羅嗦了。
StoryBoard的另外的挑戰來源于ViewController的重用和自定義的view的處理。對于前者,在正確封裝接口以及良好設計的基礎上,其實StoryBoard的VC重用與代碼的VC重用是沒有本質區別的,在StoryBoard中添加封裝良好需要重用的Scene即可解決。而對于后者,因為StoryBoard中已經不允許有單個view的存在,因此很多時候我們還是需要借助于單個的xib來自定義UI。這一點可以說是由于StoryBoard的設計思路所造成的,StoryBoard更強調的是一種層次結構,是在全局的視角上來組織UI設計和遷移。而對于單個的view,更多的會注重于重用和定制,而與整個項目的流程沒有太大關系。相信抓住這一要點,就能很好地了解什么時候使用xib,什么時候使用StoryBoard。
關于StoryBoard最后要說的是,現在會有一些對于StoryBoard性能上的擔憂。因為相對于單個xib來說,StoryBoard文件往往更大,加載速度也相應變慢。但是其實隨著現在設備的更新換代,在iPhone4都難覓的今天,這點性能上的差距幾乎可以忽略了。而再之后的設備,不論讀取還是解析,只會越來越快。所以性能上的問題完全是沒有擔心的必要的。
使用storyboard創建導航控制器以及控制器的生命周期
一、基本過程
新建一個項目,系統默認的主控制器繼承自UIViewController,把主控制器兩個文件刪掉。
在storyboard中,默認的控制器是View Controller,而我們需要的是導航控制器,那么就把系統的給刪掉,拖一個導航控制器進來,導航控制器中默認的第一個子控制器是一個tableview controller,這里不需要,把它刪掉,重新拖三個View Controller到界面上進行連線,簡單的設置就可以了。
按鈕連線,按住ctrl,右邊界面選擇push。
完成基本設置后的界面如下:
經過這么幾步簡單的設置,就可以實現一個簡單的多頁面切換。為開發提供了極大的方便,但storyboard也不是萬能的,要注意在開發中,如果在最后一個頁面添加一個按鈕,讓它直接跳轉到上一個頁面會出現問題。
提示:storyboard能做的事情,使用代碼都能做,但是代碼能夠做的事情,storyboard不一定能夠做。
通過拖拉控件即可完成簡單的界面設置。
下面這樣的連線會出現問題:(從后面的控制器跳轉到前面,只能通過代碼來實現)
產生問題的原因:(當點擊返回的時候,不是先把第三個控制器移除棧頂,而是先創建TWO控制器,此時棧里有四個控制器,棧頂的為TWO).
二、控制器的生命周期
代碼簡單說明:
@interface NJOneViewController ()
@property (nonatomic, strong) NSArray *foods;
@end
@implementation NJOneViewController
// 當控制器的view加載完畢就調用
- (void)viewDidLoad
{
[super viewDidLoad];
NSLog(@"1控制器的view加載完畢");
}
// 控制器的view即將顯示的時候調用
- (void)viewWillAppear:(BOOL)animated
{
[super viewWillAppear:YES];
NSLog(@"1控制器的view即將顯示");
}
// 控制器的view完全顯示的時候調用
- (void)viewDidAppear:(BOOL)animated
{
[super viewDidAppear:animated];
NSLog(@"1控制器的view完全顯示");
}
// 控制器的view即將消失的時候調用
- (void)viewWillDisappear:(BOOL)animated
{
[super viewWillDisappear:animated];
NSLog(@"1控制器的view即將消失");
}
// 控制器的view完全消失的時候調用
- (void)viewDidDisappear:(BOOL)animated
{
[super viewDidDisappear:animated];
NSLog(@"1控制器的view完全消失");
}
// 控制器的view即將銷毀的時候調用
- (void)viewWillUnload
{
[super viewWillUnload];
}
// 控制器的view完全銷毀的時候調用
- (void)viewDidUnload
{
[super viewDidUnload];
// 清空不需要的屬性
// [self.foods release];
self.foods = nil;
}
//- (void)setFoods:(NSArray *)foods
//{
// if (_foods != foods) {
// [foods release];
// _foods = [foods retain];
// }
//}
// 接收到內存警告的時候調用
- (void)didReceiveMemoryWarning
{
[super didReceiveMemoryWarning];
}
/**/
@end
打印結果如下
三個重要的方法:
// 控制器的view即將銷毀的時候調用
- (void)viewWillUnload
{
[super viewWillUnload];
}
// 控制器的view完全銷毀的時候調用
- (void)viewDidUnload
{
[super viewDidUnload];
// 清空不需要的屬性
// [self.foods release];
self.foods = nil;
}
// 接收到內存警告的時候調用
- (void)didReceiveMemoryWarning
{
[super didReceiveMemoryWarning];
}
補充:
兩個內存警告的區別(和代理中得比較):
代理的內存警告:當application發生一些事情的時候(接收到內存警告的時候),會先通知它的代理,之后代理會通知它的window,window會通知它的根控制器,根控制器會通知它的子控制器。內存警告是由上往下一層一層往下傳的(可以通過在兩個地方打印輸出驗證)。
需要了解它的父類是如何處理內存警告的。
模擬內存警告:
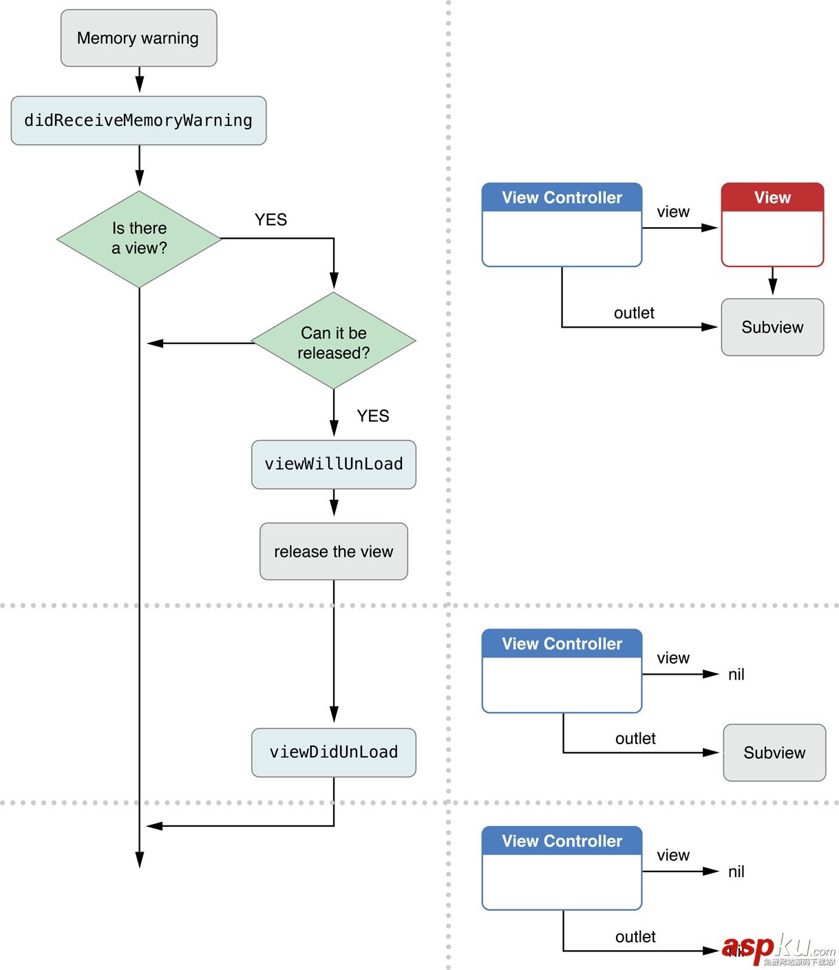
內存警告的處理示意圖:
控制器的view是否可以銷毀?它怎么知道是否可以銷毀呢?如何判斷?它是判斷這個view是否是在windows上面。
當前one控制器在棧頂,one控制器對應的view顯示在window上,如果此時發生內存警告,那么one因為在window上面,所以不會被銷毀。
若此時再來一個two控制器,它創建對應的twoview顯示到window上,one對應的view移開了,此時如果發生內存警告,則此時oneview已經不再在window上顯示,所以會被銷毀。
特別說明:outlet代表著屬性,當控制器創建的時候,屬性一般也是有值的,當調用了- (void)viewDidUnload方法以后,即控制器的view完全銷毀了以后,所有的屬性數據會清空。一般在ios5以前,還會在這個方法里面清空里面的所有屬性。
提示:所有的控制器的這些方法其實是一個循環。
































