有不少用戶遇到了Win10應用商店閃退或打不開的問題,網上各種方法一大推,并不都管用。小編搜集整理了一些可用的解決方法,遇到打開Win10應用商店閃退、應用打不開的問題可參考。

Win10應用商店閃退打不開修復教程
可以通過重置應用商店解決,其實重置應用商店也有兩種方法,一種是運行Powershell命令,一種是直接運行wsreset命令。
操作方法
1、點擊任務欄的搜索(Cortana小娜)圖標,輸入Powershell,在搜索結果中右鍵單擊Powershell,選擇“以管理員身份運行”。

2、執行以下命令:
① 針對Win10應用商店打不開的情況,請輸入以下命令(復制粘貼即可)回車:
$manifest = (Get-AppxPackage Microsoft.WindowsStore).InstallLocation + ‘/AppxManifest.xml’ ; Add-AppxPackage -DisableDevelopmentMode -Register $manifest

② 針對Win10應用打不開的情況,請輸入以下命令:
Get-AppXPackage -AllUsers | Foreach {Add-AppxPackage -DisableDevelopmentMode -Register “$($_.InstallLocation)/AppXManifest.xml”}

3、打開設置—更新和安全—Windows更新(可直接點此打開),把所有已檢測到的更新全部安裝完成。

4、對于應用商店打不開的問題,如果上述方法不奏效,可嘗試重置應用商店:
按Win+R打開運行,輸入wsreset,回車

5、如果你的應用商店打開后提示“服務器出錯,我們都有不順利的時候”,錯誤代碼為0x80072EFD,這可能是IE中的代理設置導致。

此時可檢查IE的Internet選項—連接——局域網設置,如下圖所示,如果“為LAN使用代理服務器”被勾選,則取消勾選。

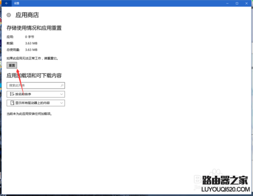
升級Win10周年版后在設置中重置應用商店:
新版本的Win10在設置中可以直接重置應用商店,可解決大部分應用閃退、打不開的問題。
開始菜單打開設置,應用功能 高級選項

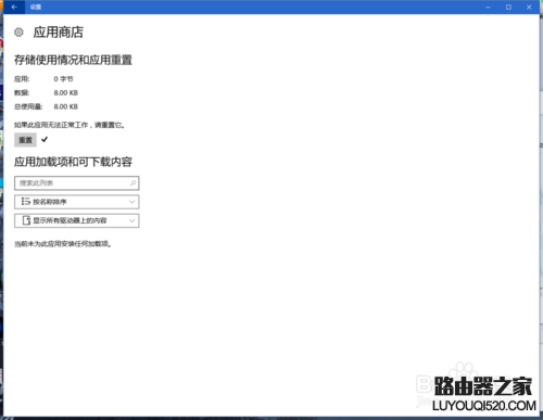
點擊重置

ok,打開應用商店看看是不是活過來了

新聞熱點
疑難解答